悠悠楠杉
至尊营销 - SEO关键词原创文章对接说明
Typecho对接插件
Typecho文章远程免登录发布接口插件:https://zhizun.lanzouu.com/iwb2E2l1kulg
下载解压后将SkycaijiTye文件夹复制到“typecho目录/usr/plugins”中
插件界面:
Zblog对接插件
Zblog文章远程免登录发布接口插件:https://zhizun.lanzouu.com/iJyGw2l1kuni
下载解压后将SkycaijiZb文件夹复制到“zblog目录/zb_users/plugin”中
插件界面:
Wordpress对接插件
Wordpress文章远程免登录发布接口插件:https://zhizun.lanzouu.com/iyxiT2l1kumh
下载解压后将skycaiji_wp文件夹复制到“wordpress目录/wp-content/plugins”中
插件界面:
Emlog对接插件
Emlog文章远程免登录发布接口插件:https://zhizun.lanzouu.com/iCE1s2l1kuuf
下载后在“emlog后台»插件»安装插件”中选中文件并上传安装,或者下载解压后将skycaiji_em文件夹复制到“emlog目录/content/plugins”中
插件界面:
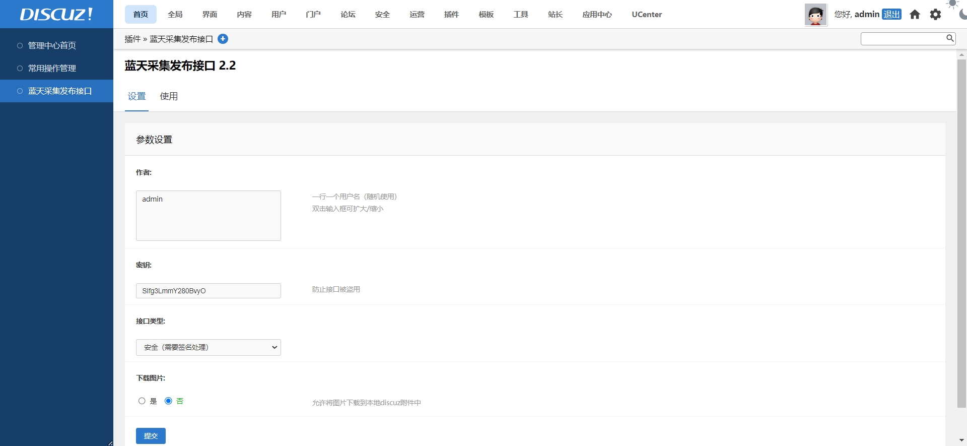
Discuz对接插件
Discuz文章远程免登录发布接口插件:https://zhizun.lanzouu.com/iJCvF2l1kusd/
1、下载解压后将skycaiji2discuz文件夹复制到“discuz目录/source/plugin”中
2、找到 全局->站点功能->门户 点击开启
3、找到\source\class\discuz的discuz_application.php,查找如下代码(在360行左右),并替换
private function _xss_check() {
static $check = array('"', '>', '<', '\'', '(', ')', 'CONTENT-TRANSFER-ENCODING');
if(isset($_GET['formhash']) && $_GET['formhash'] !== formhash()) {
if(defined('CURMODULE') && constant('CURMODULE') == 'logging' && isset($_GET['action']) && $_GET['action'] == 'logout') {
header("HTTP/1.1 302 Found");
header("Location: index.php");
exit();
} else {
system_error('request_tainting');
}
}
if($_SERVER['REQUEST_METHOD'] == 'GET' ) {
$temp = $_SERVER['REQUEST_URI'];
} elseif(empty ($_GET['formhash'])) {
$temp = $_SERVER['REQUEST_URI'].http_build_query($_POST);
} else {
$temp = '';
}
if(!empty($temp)) {
$temp = strtoupper(urldecode(urldecode($temp)));
foreach ($check as $str) {
if(strpos($temp, $str) !== false) {
system_error('request_tainting');
}
}
}
return true;
}
替换为:
private function _xss_check() {
$temp = strtoupper(urldecode(urldecode($_SERVER['REQUEST_URI'])));
if(strpos($temp, '<') !== false || strpos($temp, '"') !== false || strpos($temp, 'CONTENT-TRANSFER-ENCODING') !== false) {
system_error('request_tainting');
}
return true;
}
织梦cms对接插件
织梦dedecms/dedebiz远程免登录发布接口插件:https://zhizun.lanzouu.com/ikuKW2l1kurc
下载解压后在“织梦后台»模块»上传新模块”中上传,上传后在模块管理中找到“蓝天采集发布接口”安装,刷新界面即可看到插件链接
插件界面:
迅睿cms对接插件
Xunruicms(迅睿cms)文章远程免登录发布接口插件:https://zhizun.lanzouu.com/iY2aV2l1kupa
下载解压后将Skycaijixr文件夹复制到“迅睿cms目录/dayrui/App”中
插件界面:
帝国cms对接插件
Empirecms(帝国cms)文章远程免登录发布接口插件:https://zhizun.lanzouu.com/iM8X02l1kuoj
下载解压后将skycaijidg文件夹复制到“帝国cms目录/e/extend”中
首次使用必须打开网址“帝国cms网址/e/extend/skycaijidg”,之后可在“帝国cms后台»插件»远程发布接口”中使用
插件界面:
phpcms对接插件
phpcms文章远程免登录发布接口插件:https://zhizun.lanzouu.com/iSnMZ2l1kuwh
下载解压后将skycaijipc文件夹复制到“phpcms目录/phpcms/modules”中
然后在“phpcms后台»模块»模块管理”中安装“远程发布接口”,安装后在模块列表中点击使用
插件界面:
易优cms对接插件
Eyoucms(易优cms)文章远程免登录发布接口插件:https://zhizun.lanzouu.com/icDz32l1kuqb
下载解压后将Skycaijiey文件夹复制到“易优cms目录/weapp”中
插件界面:
Discuz!Q对接插件
Discuz!Q远程免登录发布接口插件:https://zhizun.lanzouu.com/iZiOC2l1kute
下载解压后将Skycaijidzq文件夹复制到“discuzQ目录/plugin”中,注意discuzQ版本低于v3.0.211014无法使用该插件!
浏览器打开网址:https://你的discuzQ站点域名/plugin/skycaijidzq/api/post/config
如果提示网址不存在,请在dsicuzQ后台清空缓存
插件界面:











